Bad display output when using QEMU gl driver (LE: when not on 32 bit depth)

Other display outputs work fine, but when i try to use the virgl paravirtualized output

  -vga virtio \
  -display gtk,gl=on \

the image gets mangled. I tried different resolutions with the other ok outputs but they all are mangled here. Curiously i also cannot seem to change the resolution within this here mode.

Running latest Haiku nightly and latest QEMU version.

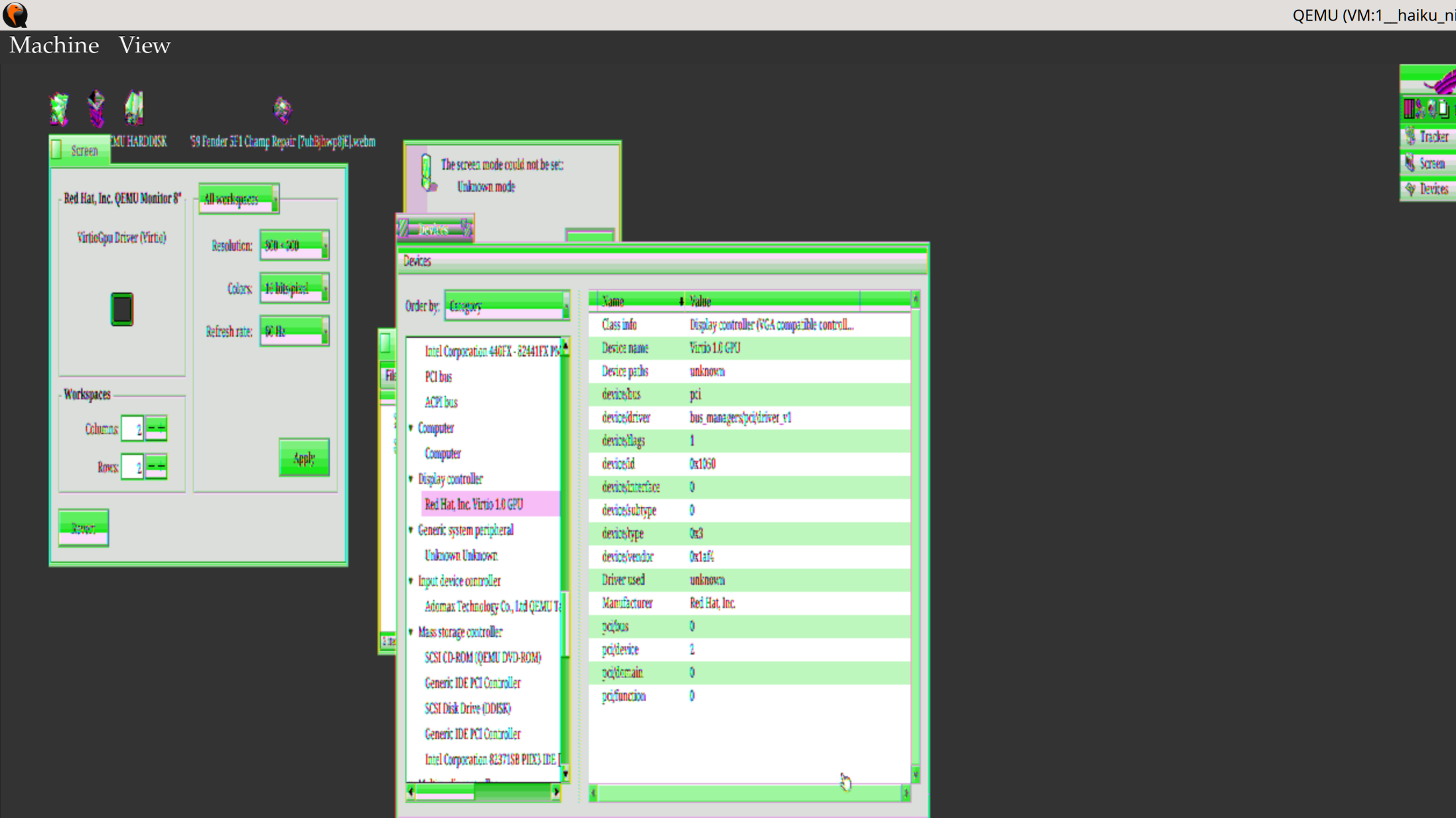
If it’s of any help, a (not very pretty) output of devices section.

My host hardware is a intel igpu.

File QEMU issue under haikuports.

Ref: qemu: update to 8.2.2 by davidkaroly · Pull Request #10244 · haikuports/haikuports · GitHub

This is a Haiku bug, not a problem with QEMU. He should file a ticket with Haiku.

2 Likes

Change not the resolution but the color depth: 32 bpp works and is the only option that appears.

3 Likes

That worked. I changed it to 32 bit in the plain spice output, then booted back in virgil gl and the picture is OK and beautiful. :slight_smile:

I think 32 bit is the default bit depth setting in most cases?

If this is the case I will not bother anyone with filing a bug just for a special option (needed 16 bit it to make some programs draw faster but here it is faster anyway)

Yes sir, but as per above i don’t think i will.

Thank you all!